Gloria Vidmar
I specialize in designing UX for complex B2B, SaaS, and data-heavy products, translating complex problems into clear and usable experiences for specialized users.
My work focuses on complex B2B products, leading end-to-end flows and design systems that reduce errors, improve clarity, and deliver measurable product impact.
FEATURED
PROJECTS
MediCare Redesign: Turning Complex Healthcare Operations into Clear Workflows
I redesigned complex healthcare workflows across multiple modules, transforming fragmented processes into clear, guided experiences that reduced errors and improved day-to-day efficiency for medical teams.
CLIENT:

TIME FRAME: August 2023
Read more
From 200+ Design Tokens to a Scalable Theming System

I led the redesign of NativeWaves’ design token system, enabling faster, more consistent theming and reducing customization time from days to hours across multiple broadcasters.
CLIENT:

TIME FRAME: June 2024
Read more
Designing Audio Sync Feature for Seamless Multi-Device Viewing
I redesigned NativeWaves’ audio sync UX to turn an unclear feature into a predictable, trustworthy second-screen experience for live sports fans.
CLIENT:

TIME FRAME: November 2024
Read more
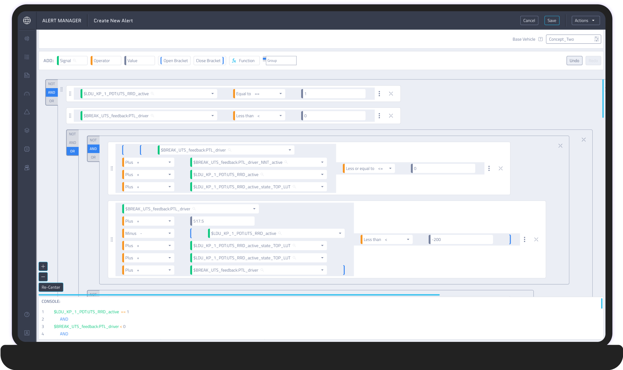
Making Alert Creation Easy for Everyone

I designed the Alert Condition Builder to make creating vehicle alerts simple and reliable for all users. By collaborating with engineers and testing with real users, I helped teams build, validate, and trust alerts without needing technical expertise.
CLIENT:
TIME FRAME: November 2024
Read more
More Projects (Coming Soon)
More Projects (Coming Soon)

Replay Mode
CLIENT:

TIME FRAME: August 2024

Smart TV Layout & Styling
CLIENT:

TIME FRAME: March 2025

Homefield
CLIENT:

TIME FRAME: November 2021

Storefront
CLIENT:

TIME FRAME: November 2021


